In frühen Projektphasen ist der Fokus erst einmal in der Regel auf die technische Funktionalität gesetzt. Alle in Betracht kommenden Apps müssen hier bspw. in einer Sandbox aufrufbar sein und auch einwandfrei funktionieren können. So können die Projektbeteiligten alle Apps auf Herz und Nieren prüfen und dann letztendlich ihre Anforderungen definieren.
Damit in dieser frühen Phase keine umfangreichen Ressourcen an die Berechtigungsverwaltung und Aktivierung von Services in der Sandbox gebunden werden, empfiehlt sich die Verwendung von SAP Standard Business Rollen als Vorlage für diesen spezifischen Zweck des Ausprobierens. Bei SAP Standard Business Rollen handelt es sich im Grunde um vorgefertigte Rollen für die Bearbeitung bestimmter Prozesse, die Sie u.a. unter den technischen Informationen einer App in der Fiori App Library finden. Nur mit der Zuweisung dieser Rollen bzw. ihrer Z-Kopien ist es aber leider noch nicht getan.
Weitere Konfigurationen sind erforderlich. Genau darum geht es in diesem Artikel. Wir möchten Ihnen kurz und bündig eine SAP Standard Transaktion vorstellen, mit der Sie auch einen direkten Quick Win haben und eine Zeitersparnis erzielen, wenn es in frühen Projektphasen um die Bereitstellung von Fiori Apps und Berechtigungen in Sandbox Systemen geht. In frühen Projektphasen ist der Fokus erst einmal in der Regel auf die technische Funktionalität gesetzt. Alle in Betracht kommenden Apps müssen hier bspw. in einer Sandbox aufrufbar sein und auch einwandfrei funktionieren können. So können die Projektbeteiligten alle Apps auf Herz und Nieren prüfen und dann letztendlich ihre Anforderungen definieren.
Damit in dieser frühen Phase keine umfangreichen Ressourcen an die Berechtigungsverwaltung und Aktivierung von Services in der Sandbox gebunden werden, empfiehlt sich die Verwendung von SAP Standard Business Rollen als Vorlage für diesen spezifischen Zweck des Ausprobierens. Bei SAP Standard Business Rollen handelt es sich im Grunde um vorgefertigte Rollen für die Bearbeitung bestimmter Prozesse, die Sie u.a. unter den technischen Informationen einer App in der Fiori App Library finden. Nur mit der Zuweisung dieser Rollen bzw. ihrer Z-Kopien ist es aber leider noch nicht getan.
Weitere Konfigurationen sind erforderlich. Genau darum geht es in diesem Artikel. Wir möchten Ihnen kurz und bündig eine SAP Standard Transaktion vorstellen, mit der Sie auch einen direkten Quick Win haben und eine Zeitersparnis erzielen, wenn es in frühen Projektphasen um die Bereitstellung von Fiori Apps und Berechtigungen in Sandbox Systemen geht.
„Wir möchten Ihnen kurz und bündig eine SAP Standard Transaktion vorstellen, mit der Sie auch einen direkten Quick Win haben und eine Zeitersparnis erzielen, wenn es in frühen Projektphasen um die Bereitstellung von Fiori Apps und Berechtigungen in Sandbox Systemen geht.“ Lisa Brause – Senior Consultant SAP Audit & Consulting
STC01: So lautet die Transaktion, die mit ihrem Namen „Aufgaben-Manager f. tech.Konfigurat.„ nicht zu viel verspricht. Alternativ kann der Report STC_SCN_MAINTAIN verwendet werden, um die Rollen auf Knopfdruck zu aktivieren.
Um den Vorteil zu erkennen, kann man sich alternativ einen manuellen Weg vor Augen führen, bei dem man die benötigten Apps in eigene Z-Kataloge referenziert, eigene Z-Fiori Gruppen baut und die Services einzeln aktiviert. Dies bedeutete allerdings einen recht hohen Aufwand.
Zurück zu STC01: Nach Aufruf der Transaktion STC01 ist die Aufgabenliste „SAP_FIORI_CONTENT_ACTIVATION“ auszuwählen.

Diese Aufgabenliste können Sie als eine Art vordefinierte To-Do Liste sehen, um die Standard Fiori Apps innerhalb der Rollen überhaupt effektiv für den Anwender nutzbar zu machen.
Eine Tabellenansicht (Siehe Screenshot 2), in der die die einzelnen Schritte aufgelistet sind, wird Ihnen nach initialer Ausführung der Aufgabenliste angezeigt. Hier können Sie diverse Parameter definieren. Im Folgenden wird der Fokus auf jene gesetzt, die für die schnelle Nutzung von Apps in autarken Sandbox System erforderlich sind.

1. SAP-Anwendungsrollen für FLP-Content-Aktivierung auswählen/bestätigen: Durch einen Klick auf die gelbe Sprechblase gelangen Sie zu einer Maske, in der Sie den Scope an Rollen auswählen können. In unserem Beispiel wählen wir die SAP Standard Business Rollen SAP_BR_PRODN_SUPERVISOR_DISC und SAP_BR_TRD_CLS_SPECIALIST.


2. Set transport options for to be activated OData Services: Nach einem Klick auf die gelbe Sprechblase in dieser Zeile, können Sie einen Präfix für die OData Services festlegen. Es empfiehlt sich den Buchstaben Z zu nehmen. Diese und weitere Einstellungen in Bezug auf Transporte sind an dieser Stelle natürlich mit der SAP Basis abzustimmen.
3. Neue Anwendungsrollen mit Präfix generieren: Hier können Sie über einen Klick auf die gelbe Sprechblase die Präfix-Defintion für die Rollennamen vornehmen. (z.B. Präfix Z/ oder Y/)vornehmen.

4. Jetzt können Sie die Ausführung durch einen Klick auf den bekannten Button starten.
Im Ergebnis erhalten Sie die ausgewählten SAP Standard Business Rollen im Z-Namensraum, die Sie ebenfalls in der PFCG in bereits generiertem Status vorfinden.
SAP Standard | Z-Namensraum |
SAP_BR_PRODN_SUPERVISOR_DISC | Z_BR_PROD_SUPERVISOR_DISC |
SAP_BR_TRD_CLS_SPECIALIST | Z_BR_TRD_CLS_SPECIALIST |
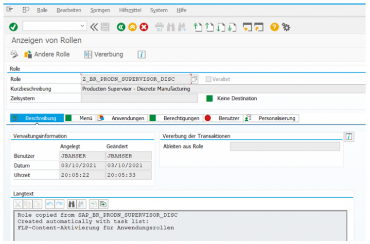
Rolle in der PFCG:


Die technischen Rolleninhalte wurden aktiviert und die Rollen auch in den Z-Namensraum überführt. Jetzt können die Rollen den Usern in der Sandbox zugewiesen werden, damit Sie die Apps ausprobieren können.

Lassen wir noch einmal alle Schritte im Durchlauf Revue passieren: wir befinden uns in einer autarken Sandbox in der frühen Phase eines S4-HANA Projekts. Die Fachbereiche stehen noch vor der Aufgabe, ihre Anforderungen zu spezifizieren, auf welche Apps sie zugreifen müssten. Dafür müssen sie die Apps selbst einmal ausprobieren und brauchen folglich unbeschränkten Zugriff auf eine breite Fläche an unterschiedlichen Apps aus ihren Prozessbereichen. An dieser Stelle hat uns die STC01 weitergeholfen. Die über die Fiori App Library ermittelten SAP Standard Business Rollen haben wir über die Aufgabenliste SAP_FIORI_CONTENT_ACTIVATION aktiviert und in den Z-Namensraum überführt. Die Z-Rolle, die die App-Zugriffe sicherstellt, haben wir dann dem User zugewiesen, der sie dann auch in seinem Fiori Launchpad erfolgreich aufrufen konnte.
Zusammenfassend bietet dies eine recht einfache, schnelle und ressourcenschonende Möglichkeit, Apps aus unterschiedlichen Prozessbereichen den Usern in einer Sandbox bereitzustellen.
Lisa Brause – Senior Consultant SAP Audit & Consulting
Jamsheed Bahser – Senior Consultant SAP Audit & Consulting